武芯烧录器支持瑞萨RENESAS R8C/LA8A系列
发布时间:2025-12-25 10:51:06
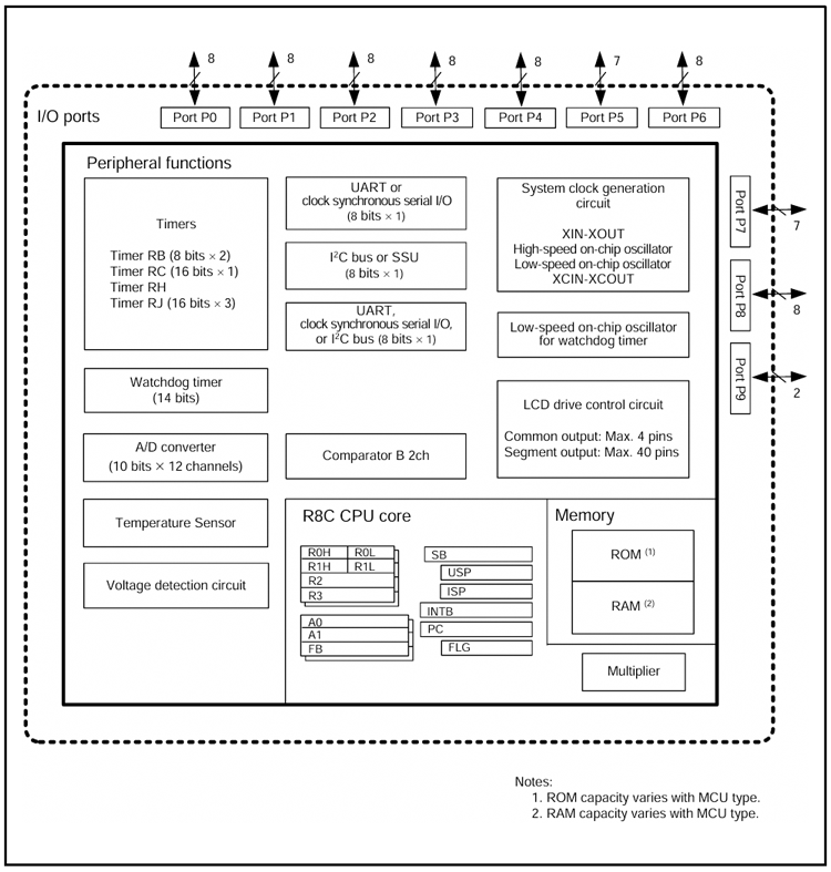
瑞萨R8C/LA8A微控制器系列内置R8C CPU核心,集成了高速乘法器,能够高效完成各类运算任务。拥有1MB的地址空间,并采用高效的指令集,从而实现高速指令执行能力。在外设配置方面,除基础定时器外,还增加了定时器RJ和RH,增强定时控制功能;串行通信接口方面则集成了多通道高速 ADC、UART×3、CSI、I2C及SPI等多种接口,能够有效减少外围器件数量,降低整体系统成本。芯片内部提供了1kbx2块或2kbx2块的数据闪存选项,支持大容量数据的后台稳定存储。其采用80管脚塑模LAFP封装,兼顾结构紧凑与良好散热性能,适用于对空间有较高要求的设备。
R8C/LA8A群在能效方面同样出色,其基于低功耗架构打造,结合灵活的工作模式与额外的电源管理功能,可按需动态调整运行功耗,从而有效延长电池寿命。同时,通过电路设计的持续优化,显著抑制电磁干扰(EMI)并提升电磁抗扰度(EMS),确保设备在复杂的电磁环境中依然能稳定运行,这些优势使其非常适用于对性能有高要求的嵌入式应用场景,如高端家电控制系统及工业控制模块等。
主要特性:
CPU:89条基本指令、1M字节地址空间、32位乘法器;
储存器:ROM、RAM、数据闪存(1KBx2块)或(2KBx2块);
输入/输出接口:72个,电流驱动接口10个;
时钟:XIN时钟生产电路、内部振荡器(高速、低速)、XCIN时钟生产电路、XIN 时钟振荡停止检测功能、分频电路、低功耗模式:标准运行模式(高速时钟、低速时钟、高速(低速)片上振荡器)、等待模式、停止模式、断电模式;
中断:69个中断向量、外部16个中断源;
看门狗:14位x1分频器、可选择复位启动功能、看门狗定时器的可选择低速片上振荡器;
定时器:定时器RB(8位x2)、定时器RC(16位)、定时器RH、定时器RJ(16位x3);
串行接口:UART0(UART或时钟同步串行I/O)、UART2(UART或时钟同步串行I/O、I²C总线、多处理器通信功能)、同步串行通信单元(SSU)、I²C总线、A/D转换器(10位x12通道)、比较器B1和B3、LCD驱动控制电路(40个引脚);
工作环境温度:-20~85°C(N版) 、-40~85°C(D版);
封装:80管脚塑模LQFP;

内部框图
武芯科技作为通用型芯片烧录器制造商,专注于IC烧录、测试领域。在持续优化更新烧录软件的同时,也在积极扩充和兼容各大厂商的芯片型号的烧录。ET9800烧录器支持一拖八烧录,同时提供联机、脱机等工作模式,可全方位满足瑞萨R8C全系列芯片的裸片离线烧录与在板烧录的量产需求。

ET9800是一款支持联机、脱机的量产型高速烧录器。采用高性能ARM+FPGA的硬件架构设计,编程带宽高达1.6Gb/s;内置128GB eMMC母头模块,能高效提升eMMC母片拷贝的量产效率;配备4.3英寸LCD触摸屏,优化脱机操作的交互体验;支持“一拖八”并行烧录,可实现复杂多样的烧录需求;且设备集成多种丰富接口,涵盖100/1000M以太网、SD卡、USB2.0 Device、RS-232串口、电源开关及接地端子等,灵活适配多元应用场景。同时提供上位机与下位机软件,支持自动化场景定制,适配智能化产线需求;支持各大厂商各种封装的MCU、eMMC、SPI、Nor/Nand flash、Parallel Nor/Nand flash、EEPROM及DSP等类型芯片,烧写稳定、高效。为客户提供创新的多场景芯片(IC)烧录解决方案。