语言版本: 中文 English

武芯烧录器支持德州仪器(TI)TMS320F280015x 实时微控制器系列编程烧录

发布时间:2026-03-05 14:43:48

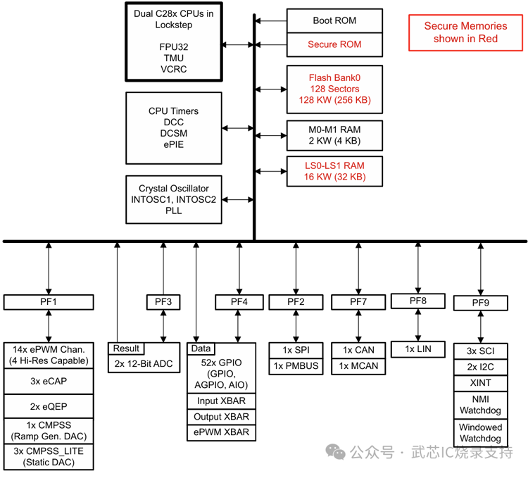
TMS320F280015x(简称 F280015x)是德州仪器(TI)C2000 实时微控制器系列中经过成本优化的可扩展、超低延迟器件,旨在提升电力电子产品的运行效率。其典型应用涵盖暖通空调(HVAC)压缩机模块、前照灯、直流/直流转换器、逆变器与电机控制、车载充电器(OBC)与无线充电器、泵、工业电机驱动、数字电源,以及感应与信号调理等多种场景。

F280015x 采用32 位锁步双 C28x CPU架构,在确保高性能实时控制的同时,无需大量额外软件开销即可满足ASIL B 级功能安全要求,非常适合对可靠性与安全性有严格标准的汽车与工业应用。其实时控制子系统基于TI 的 32 位 C28x DSP 内核,无论运行于片上闪存还是 SRAM,均可提供 120 MHz 的信号处理性能。此外,芯片还集成三角函数加速器(TMU)与VCRC(循环冗余校验)扩展指令集,可显著加快实时控制系统中关键常用算法的执行速度,从而提升整体运算效率。在存储方面,F280015x 支持高达 256 KB(128 KW)的闪存,并配备高达 36 KB(18 KW)的片上 SRAM,用于补充闪存,实现灵活的系统分区与数据管理。

该器件集成高性能模拟模块,并与处理单元及PWM 单元紧密耦合,形成优化的实时信号链,确保控制精度与动态响应。其 14 个 PWM 通道可支持与频率无关的分辨率模式,能够精确控制从三相逆变器到功率因数校正(PFC)以及其它先进多级电源拓扑等多种功率级,为复杂电力电子系统提供可靠的核心控制能力

主要特性

120MHz 32 位锁步双 TMS320C28x 内核

片上存储器

256KB (128KW) 单组闪存(ECC 保护)

36KB (18KW) RAM(ECC/奇偶校验保护)

安全性

时钟和系统控制2 个内部 10MHz 振荡器外部电阻器支持,可提高内部振荡器性能 (ExtR)晶体振荡器或外部时钟输入窗口化看门狗计时器模块丢失时钟检测电路双时钟比较器 (DCC)

1.2V 内核、3.3V I/O 设计

系统外设52 个独立可编程多路复用通用输入/输出 (GPIO) 引脚在模拟引脚上提供 10 路数字输入增强型外设中断扩展 (ePIE)支持多个低功耗模式 (LPM)唯一标识 (UID) 号

通信外设一个电源管理总线 (PMBus) 接口两个内部集成电路 (I2C) 端口一个控制器局域网 (CAN/DCAN) 总线端口一个具有灵活数据速率的控制器局域网 (CAN FD/MCAN) 总线端口一个串行外设接口 (SPI) 端口三个 UART 兼容的串行通信接口 (SCI)一个与 UART 兼容的本地互连网络 (LIN) 接口

模拟系统两个 4MSPS、12-位模数转换器 (ADC)一个带 12 位基准数模转换器 (DAC) 的窗口比较器 (CMPSS)三个具有 9.5 位有效基准 DAC 的窗口比较器 (CMPSS_LITE)

增强型控制外设14 个 ePWM 通道,其中四个通道具有高分辨率功能(150ps 分辨率)三个增强型捕捉 (eCAP) 模块两个支持 CW/CCW 运行模式的增强型正交编码器脉冲 (eQEP) 模块嵌入式图形发生器 (EPG)

用于 SW AES 的 CMAC 密钥(128-位)

符合功能安全标准

专为功能安全应用开发

系统功能符合 ASIL D 和 SIL 3 等级要求

硬件完整性符合 ASIL B 和 SIL 2 要求

安全相关认证

已通过 TÜV SÜD 的 ISO 26262 认证 ASIL B

通过 TÜV SÜD 的 IEC 61508 认证 SIL 2

封装选项:

80 引脚 Low-profile Quad Flatpack (LQFP) [后缀 PN]

64 引脚 LQFP [后缀 PM]

48 引脚 PowerPAD™ Thermally Enhanced Thin Quad Flatpack (HTQFP) [PHP 后缀]

32 引脚 Very Thin Quad Flatpack No-Lead (VQFN) [RHB 后缀]

环境温度 (TA):

F280015xS、F280015xQ 器件:-40°C 至 125°C

F280015xE 器件:-40°C 至 150°C

TMS320F280015x.png

功能框图

武芯科技作为通用型芯片烧录器制造商,专注于IC烧录、测试领域。在持续优化更新烧录软件的同时,也在积极扩充和兼容各大厂商的芯片型号的烧录。ET9800烧录器支持一拖八烧录,同时提供联机、脱机等工作模式,可全方位满足德州仪器(TI)TMS320F280015x系列TMS320F2800157SPN、TMS320F2800157(ISP)芯片的裸片离线烧录与在板烧录的量产需求。

网页尺寸.png

ET9800是一款支持联机、脱机的量产型高速烧录器。采用高性能ARM+FPGA的硬件架构设计,编程带宽高达1.6Gb/s;内置128GB eMMC母头模块,能高效提升eMMC母片拷贝的量产效率;配备4.3英寸LCD触摸屏,优化脱机操作的交互体验;支持“一拖八”并行烧录,可实现复杂多样的烧录需求;且设备集成多种丰富接口,涵盖100/1000M以太网、SD卡、USB2.0 Device、RS-232串口、电源开关及接地端子等,灵活适配多元应用场景。同时提供上位机与下位机软件,支持自动化场景定制,适配智能化产线需求;支持各大厂商各种封装的MCU、eMMC、SPI、Nor/Nand flash、Parallel Nor/Nand flash、EEPROM及DSP等类型芯片,烧写稳定、高效。为客户提供创新的多场景芯片(IC)烧录解决方案。